Permissions
Pharmacy Hive allows for permissions to be set on all content within Pharmacies. This allows for individual members to have different levels of access to content.
There are three member types that can set permissions on content:
Account Administrators - on all content across all Pharmacies
Pharmacy Administrators - on all content in their pharmacy/pharmacies
Standard Members- only on content they have created in their pharmacy/pharmacies
Permissions can be set in each content within Pharmacy Hive and the following will be explained throughout this article:
QCPP
Hives
Buzz
Activities
Tasks
PERMISSIONS & GUESTS
In Pharmacy Hive, we have the functionality to share with guests. Guests are non-members to your account who you'd like to share a piece of content with on occasion. As they are not members of a Pharmacy, the Permissions set to content DOES NOT apply to the guest. Please take this into account when sharing content and consider making any guests you share content with frequently a member.
QCPP
QCPP and folders can have permissions applied. Once applied to a folder, the permissions can be carried down to the sub-folders by selecting the tick box 'update subfolders to inherit the permissions' (as pictured below). Individual permissions can be changed once a sub-folder has been created.
Let's explore how to set permissions:
SET PERMISSIONS WHEN UPLOADING A NEW FILE
When uploading a file (or creating a new folder), you will see the defaulted permissions show in "Shared with" as Pharmacy Members and "All Pharmacy members can ____ this file" as "view, edit & delete"
These options allow Pharmacy Members access to the file (or folder) and the ability to "view, edit & delete"
Please adjust before uploading if you'd prefer:
"Share with client members" - turn off the orange toggle when you'd like to grant no one immediate access and would like to add only select people upon upload. (Hive: an Account Administrator can still find such file if searching/browsing for it, but will not get Activity stream or email notifications unless they are also a Pharmacy member.)
Different Access Levels - this can be changed from "view, edit & delete" to any of the following using the dropdown menu as shown below:
View means a member can only view the file.
View, Download and Share means a member can view, download or share the file with an external individual.
View and Edit means a member can do all of the above plus edit/upload a new version of the file.
View, Edit and Delete means a member can do all of the above plus delete the file.
Administer means a member has the same rights as the account administrator for the file.
Once you've adjusted these, click "Start Upload"
Once the file has been uploaded, you can change the default permission for all members (see below)
Change permissions on an uploaded file
Once a file has been uploaded or a folder created, the permissions set at upload can be adjusted by simply going into the lock icon on the folder/file view:
Click on the lock icon to open the permissions window to change accordingly to shared with:
Pharmacy Members - you can also grant special permissions to individuals in the "Add from Pharmacy Members" area if desired. You can edit or remove the individual permissions, which puts the user back to the default Pharmacy member permission level.
Individual Member - keep as this if you'd like it to only be accessible to yourself. If you'd like this to be accessible to a set person or people, you can grant special permissions to individuals in the "Add from Pharmacy Members" area and assigned access levels
Hives
A Hive can be permissions applied. Similar to QCPP, you will be able to choose who and how they can access the hive.
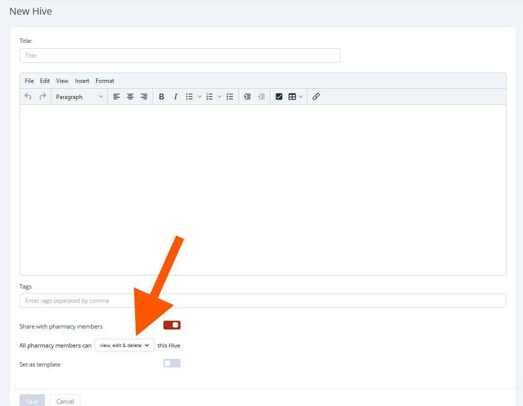
Set Permissions when creating a new Hive
Different Access Levels - this can be changed from "view, edit & delete" to any of the following using the dropdown menu as shown below:
View means a member can only view the file.
View, Download and Share means a member can view, download or share the file with an external individual.
View and Edit means a member can do all of the above plus edit/upload a new version of the file.
View, Edit and Delete means a member can do all of the above plus delete the file.
Administer means a member has the same rights as the account administrator for the file.
Changing permissions on an existing Hive
Once a hive has been created you can change permissions as and when you like, see below the types of access levels available:
Pharmacy Members - you can grant special permissions to individuals in the "Add from Pharmacy Members" area if desired. You can edit or remove the individual permissions, which puts the user back to the default Pharmacy member permission level.
Individual Members - keep as this if you'd like it to only be accessible to yourself. If you'd like this to be accessible to a set person or people, you can grant special permissions to individuals in the "Add from Pharmacy Members" area and assigned access levels.
Different Access Levels - this can be changed from "view, edit & delete" to any of the following using the dropdown menu as shown below:
View means a member can only view the file.
View and Edit means a member can do all of the above plus edit/upload a new version of the file.
View, Edit and Delete means a member can do all of the above plus delete the file.
Administer means a member has the same rights as the account administrator for the file.
Buzz
A Buzz can have permissions applied. Similar to Hives, you will be able to choose the options of who and how they can access the Buzz.
SET PERMISSIONS WHEN CREATING A NEW BUZZ
Firstly create a new buzz, open the buzz and hit edit to do so. All access levels available are below:
Pharmacy Members - you can grant special permissions to individuals in the "Additional Individual Permissions" area if desired. You can edit or remove the individual permissions, which puts the user back to the default Pharmacy member permission level.
Individual Members - keep as this if you'd like it to only be accessible to yourself. If you'd like this to be accessible to a set person or people, you can grant special permissions to individuals in the "Add from Pharmacy Members" area and assigned access levels.
Different Access Levels - this can be changed from "view, edit & delete" to any of the following using the dropdown menu as shown below:
View means a member can only view the file.
View and Reply means a member can do all of the above and reply to the chain.
View, Reply and Delete means a member can do all of the above plus delete the file.
Administer means a member has the same rights as the account administrator for the file.
Changing Permissions in an existing Buzz
Permissions on an existing buzz can be updated by Account Administrators and Pharmacy Administrators. The only time a standard member can set permissions is when they create a new buzz themselves. All access levels are the same as listed above in the new buzz section.
Activities
Similarly to buzz, an event can have permissions applied.
Setting Permissions when creating a new event
Firstly create a new event, open the event and hit edit to do so. All access levels available are below:
'Share with Pharmacy members' - you can grant permissions to all Pharmacy Members.
'Assignees' - Turn off the switch and keep as assignees only if you'd like this to be only accessible to people invited to the event.
Change Permissions
Open the event you would like to change the permissions on and hit edit. All access levels available are below:
'Share with Pharmacy members'- you can grant permissions to all Pharmacy Members.
'Assignees' - Keep as assignees only if you'd like this to be only accessible to people invited to the event.
Tasks
A Task can have permissions applied. Similar to Activities, you will be able to choose the options of who and how they can access the Task.
Set Permissions when creating a new Task
Firstly create a new task, open the task and hit edit to update the permissions. All access levels available are below:
All Pharmacy Members - you can grant permissions to all Pharmacy Members.
'Individual Permissions' - Choose individuals who will have access to the task.
Change Permissions within a Task
Open up the task you would like to update, hit edit to change the permissions. All access levels available are below:
'Share with Pharmacy members' - you can grant permissions to all Pharmacy Members.
'Individual Permissions' - Choose individuals who will have access to the task.

